Войти
Авторизация
Войти через:
LLBLGen Pro 5.13.0 + crack
21.01.2026
107
Прямая ссылка
Информация
Версия5.13.0
КатегорияПроектирование, САПР
ЯзыкАнглийский
АктивацияПриложено
РазработчикSolutions Design bv.
ПоддержкаWindows 11, 10, 8, 7
Описание
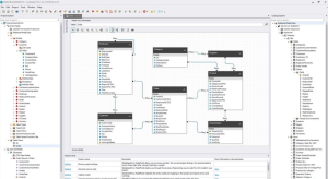
LLBLGen Pro — специализированный программный комплекс для разработки объектно-реляционных моделей данных, существенно ускоряющий создание приложений с интенсивным использованием баз данных. Платформа обеспечивает совместимость с широким спектром реляционных СУБД и популярных ORM-фреймворков, включая Entity Framework, NHibernate и собственный runtime-движок.Инструментарий LLBLGen Pro позволяет разработчикам проектировать и администрировать сложные структуры данных с минимальными временными затратами. Визуальный редактор схем баз данных в сочетании с автоматизированной генерацией классов доступа к данным освобождает специалистов от рутинных операций, позволяя сконцентрироваться на реализации бизнес-логики приложения.
Реализована тесная интеграция с профессиональными средами разработки, в первую очередь с Microsoft Visual Studio. Это обеспечивает бесшовный процесс написания и управления программным кодом, что особенно критично при работе над масштабными enterprise-проектами. Платформа предоставляет гибкие механизмы работы с гетерогенными базами данных и поддерживает процедуры миграции схем без потери данных.
Функциональные возможности и преимущества:
- Автоматическая генерация программного кода для операций с данными
- Визуальный проектировщик моделей данных с интуитивным интерфейсом
- Автоматизированное создание классов-сущностей и запросов для взаимодействия с СУБД
- Универсальная совместимость с различными реляционными системами управления базами данных
- Глубокая интеграция с Microsoft Visual Studio для комфортной разработки
- Поддержка механизмов миграции баз данных и версионирования схем
- Обработка моделей данных произвольного уровня архитектурной сложности
- Расширенные инструменты кастомизации генерируемого кода и шаблонов
- Возможности для командной разработки и совместного использования проектных файлов
- Интуитивное управление ассоциациями и связями между сущностями данных
- Генерация оптимизированных SQL-запросов для повышения производительности работы с данными
Скачать LLBLGen Pro
Пароль на архивах: pcprogsnet
Комментарии (0)
Комментариев к материалу ещё нет. Ваш будет первым!


